Lindberg Tech
Home
About
Sign in
Subscribe
Carl Lindberg
Azure VMs & SQL Extension: A Terraform example deployment step-by-step
Protect your web apps in the cloud with Web Application Firewall
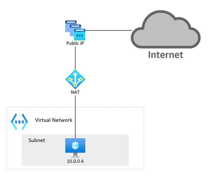
Default outbound access for VMs in Azure will be retired, what are my options?
Terraform Backends
Understanding the Git Rebase command
Microsoft Entra API-driven provisioning, now in public preview